11.1.4 Quản lý tài khoản ngân hàng
Sandbox mang đến tính năng quản lý tài khoản ngân hàng, giúp chủ doanh nghiệp thêm các tài khoản ngân hàng dùng trong thu ngân khi KH chọn thanh toán bằng phương thức chuyển khoản, quẹt thẻ
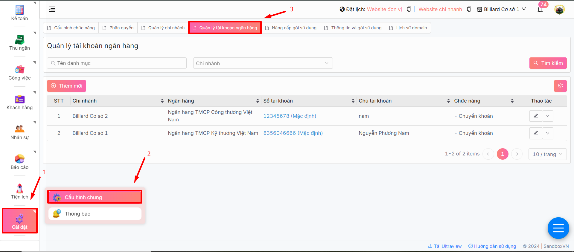
Sau khi đăng nhập thành công, tại thanh Menu chọn Cài đặt -> Cấu hình chung -> Chọn tab Quản lý tài khoản ngân hàng

-> Màn hình hiển thị trang quản lý tài khoản ngân hàng, bạn sẽ thấy tất cả tài khoản ngân hàng đang sử dụng trong việc thanh toán

Để thêm tài khoản ngân hàng, ấn nút
.

-> Màn hình hiển thị form Thêm mới tài khoản ngân hàng, bạn nhập đầy đủ các thông tin để tạo mới thành công.

Chi nhánh: chọn chi nhánh áp dụng cho tài khoản ngân hàng thêm mới.

Ngân hàng: Chọn ngân hàng cho tài khoản thêm.

Mã code ngân hàng: Tự động sinh sau khi chọn ngân hàng
Số tài khoản: Nhập số tài khoản ngân hàng đang tạo.
Chủ tài khoản: Nhập tên người quản lý tài khoản ngân hàng đó.
Các hình thức được áp dụng tài khoản ngân hàng khi thanh toán, tích vào ô vuông để chọn.

Tài khoản mặc định: Thiết lập tài khoản làm tài khoản chính cho doanh nghiệp.
Sau khi hoàn thành, ấn Lưu đã thêm tài khoản ngân hàng thành công.
Lưu ý:
Bạn có thể sửa hoặc xóa tài khoản và sửa nhanh lại mặc định làm tài khoản chính khi ấn

Tài khoản mặc định chỉ có duy nhất một tài khoản làm chính.
Ngoài ra, để thuận tiện quản lý và kiểm soát, bạn có thể tìm kiếm tài khoản theo tên hoặc chi nhánh để lọc kết quả.

Last updated